Document
fracttal-header-image

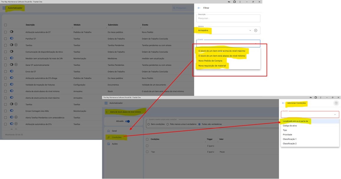
En el Módulo Automatizador, en las reglas relacionadas con Almacenes, las etiquetas de los campos "Ubicado en o es parte de" deben ser "Limitar acceso a"


  • Invitado
  • Jun 5 2024
  • 15 de ene 2025

    Respuesta de administrador

    Hola, gracias por su sugerencia! Actualmente nuestro equipo de desarrollo esta analizando su viabilidad y darán respuesta en los próximos días; Durante este proceso es posible que lo contactemos para obtener mayor información.

  • Adjuntar archivos